An important step in planning a successful online store is charting your pain product groups and their sub categories. Intentionally structuring and naming your product groups will allow the web customer to find product quickly and easily.
It is important to plan the product arrangement for an e-commerce website before entering folder templates and information. The ideal number of root product groups on a website is between 6 and 20 although less than 6 or more than 20 can be accommodated.
Each one of these groups may contain subgroups. The arrangement of product groups and web pages will be directly related to the organization of the inventory folders within EBMS. Subgroups can vary from a few subgroups to dozens or even a hundred or more if necessary. It is important to organize products in groups and subgroups that simplify the navigation process of finding products or groups of products. For example, the first level of product groups is shown below:

Because the folders labeled Business Forms, Computers & Tablets, EBMS Hardware, Hardware,and Network Hardware sections are located on the first level of the folder tree, these folders will create the first level of product options within the e-commerce site as shown below.

Note that not all the folder groups within the EBMS folder list are displayed on the web. This is based on a Show on Web setting within the folder. Folders can be renamed differently for the web while the inventory structure remains the same. The product menu and layout can be designed for each company to create a navigation menu that is tailored to their needs.
The Accessories group shown below has subgroups listing the different accessories while the sub-group Printer Supplies has yet another level of product groups (folders) for each brand.

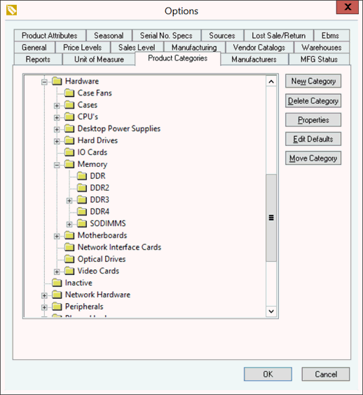
The Hardware folder group which is also a level one folder has a number of subfolders with the 3rd level folders grouping the type of Hard Drives and Memory. Not all groups may contain sub-folders. Some of the first and second level folders may contain products while others are grouped in 3rd or 4th level folders.

The website is easier to navigate if folder groups do not contain both products and sub folders although the system does allow this flexibility.
Planning the relationship between the existing inventory folder arrangement and the product organization on the e-commerce site is very important. The original inventory grouping within EBMS may need to be rearranged to fit the desired e-commerce store arrangement. The E-commerce module may also require the user to create more folders so that a large number of products are not located within a single folder. Note that items or folders that are not listed on the web can be ignored when planning the e-commerce product arrangement.
Products can be listed in multiple web group locations. Review the Listing Products section for more details.
Review the details within the Creating Website Content > Creating Inventory Groups section to create these product groups on the web.
After creating product group pages on the web, review the Creating Website Content > Listing Products section to add products to the website.